FTP otherwise known as File Transfer Protocol is a quick and easy way to mass upload files or edit files without having to be in your admin. This is also one of the best ways to fully backup your site (Database not included). FTP is a standard Network Protocol used to transfer computer files from one host to another over a TCP-based network such as the internet. For more information on FTP you can click here.
In this article, you will learn:
Getting Your FTP Credentials
To get FTP login credentials, you will want to reach out to support. You can contact us by calling 800-506-0398 option 2, submitting a ticket, or starting a chat with us at https://support.pinnaclecart.com. Be aware, we will ask you to verify the last 4 digits of the credit card on your account prior to providing the credentials.
How to use an FTP Client
Note: We recommend using an FTP client such as Filezilla, as it is relatively simple to use and will meet all your needs.
Download Filezilla from the link above, once you do and open Filezilla you will see the software as such:

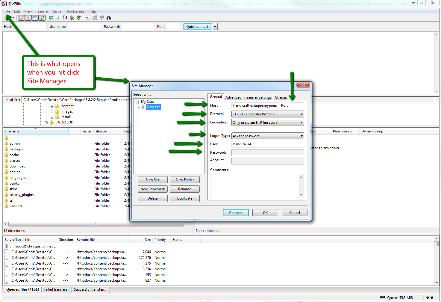
Now we see what the FTP looks like you can now decide how you want to log in. You can use Quick Connect at the top or you can click on File and use Site Manager which will give you more control over the type of login you want to use.

The Screen above shows how the Login Would look when you use Site Manager. The most common information you need when you log in are as follows:
- Host Name: This can be the IP address of the site, but you should use your domain name
- Protocol: This will always be FTP unless you have a server that allows SSH access
- Port: The port will be 21 (not needed in most cases)
- Encryption: The two types commonly used on our servers are Explicit FTP over TSL and Only use plain FTP (which is insecure)
- Logon Type: Normal
- User: The user you were assigned or created on the server
- Password: Password that was assigned to your user
Once you're logged into your FTP, you will see the following screen:

The left-hand side is your local drive and the file path of where your files are located. On the right-hand side is your Server-side file management. To move files from one side or another you highlight what you want to move and drag and drop. Make sure you're dropping it into a clear space and not into another File/Directory.
Links to Related Articles
Creating Thumbnails with the Thumbnail Generator (with video)
If you didn't get your question answered, please contact the Pinnacle Cart Support Team. To submit a ticket, go to the My Account drop-down menu at the top right of the admin area and select Support.

